# API订阅
使用manager账号(默认密码:000000)登录系统,点击API门户,进入API门户的“工作台”页面。

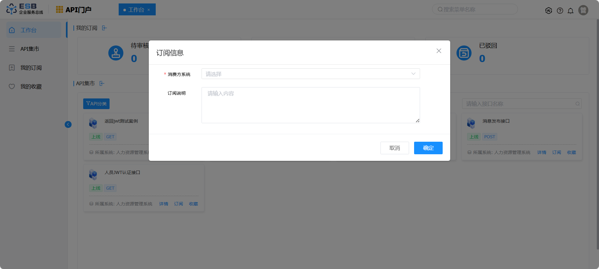
在“工作台”页面,“API集市”页签,选择 2.1.1.1 API发布 发布的接口卡片,点击“订阅”按钮,弹出订阅信息。

在“订阅信息”弹窗中,参考字段说明表格,填写订阅信息,点击“确定”按钮,保存订阅信息。

参数 说明 消费方系统 接口消费方系统 订阅说明 接口订阅说明 在“API门户”,点击菜单“我的订阅”,进入“我的订阅”页面,可查看用户订阅接口记录。

在“我的订阅”页面,选择本章节订阅的接口,点击操作列“测试”按钮,进入接口测试页面。

在“接口测试”页面,按业务接口的需求,填写访问配置项,点击“测试”按钮,进行接口测试。
