普元数据开发平台 普元数据开发平台
产品介绍
安装部署
快速入门
操作指南
应用集成
运维指南
  • 复制记录到结果及从结果获取记录示例
  • 准备数据
  • 复制记录到结果
  • 新建转换作业
  • 拖拽图元
  • 配置组件属性
  • 提交版本
  • 从结果获取记录
  • 新建转换作业
  • 拖拽图元
  • 配置组件属性
  • 提交版本
  • 编排复制记录打印数据
  • 新建转换作业
  • 拖拽图元
  • 配置组件属性
  • 运行
  • 查看数据
  • 提交版本

# 复制记录到结果及从结果获取记录示例

本示例主要演示将复制表输入的数据到结果中,从结果中取出数据并打印。

主要步骤如下:

  • 准备数据
  • 复制记录到结果
  • 从结果获取记录
  • 编排复制记录打印数据
  • 运行
  • 查看数据
  • 提交版本

# 准备数据

创建库example
创建表 empsinfo ,并给表 INSERT 一些数据。

-- ---------------------------------------
-- Table structure for empsinfo
-- ---------------------------------------
DROP TABLE IF EXISTS `empsinfo`;
CREATE TABLE `empsinfo` (
  `ID` int NOT NULL,
  `NAME` varchar(10) DEFAULT NULL,
  `AGE` decimal(3,0) DEFAULT NULL,
  `EMPNO` int DEFAULT NULL,
  PRIMARY KEY (`ID`)
);

-- ----------------------------
-- Records of empsinfo
-- ----------------------------
BEGIN;
INSERT INTO `empsinfo` (`ID`, `NAME`, `AGE`, `EMPNO`) VALUES (10001, 'WARD', 25, 7521);
INSERT INTO `empsinfo` (`ID`, `NAME`, `AGE`, `EMPNO`) VALUES (10002, 'JONES', 32, 7566);
INSERT INTO `empsinfo` (`ID`, `NAME`, `AGE`, `EMPNO`) VALUES (10003, 'BLAKE', 15, 7698);
INSERT INTO `empsinfo` (`ID`, `NAME`, `AGE`, `EMPNO`) VALUES (10004, 'SCOTT', 53, 7788);
INSERT INTO `empsinfo` (`ID`, `NAME`, `AGE`, `EMPNO`) VALUES (10005, 'KING', 22, 7839);
COMMIT;

# 复制记录到结果

# 新建转换作业

点击数据加工上的【...】,选择弹出菜单【新建数据加工作业】,作业名称为:复制记录到结果。

# 拖拽图元

依次拖拽输入的关系型数据库组件、作业中的复制记录到结果组件,依次连线。如下图所示:

copyrecord

# 配置组件属性

1、双击"关系型数据库"组件,根据下图所示步骤依次配置。

copyrecord

2、双击"复制记录到结果"组件,根据下图所示步骤依次配置。

copyrecord

3、Ctrl+S保存该模型。

# 提交版本

当草稿运行正常后,点击【提交】按钮可以将该版本提交到作业调度,每次修改提交都会生成新的版本,可以看到提交的历史版本,并可以随意切换版本。

参考CDC同步关系型数据库示例中的提交版本

# 从结果获取记录

# 新建转换作业

点击数据加工上的【...】,选择弹出菜单【新建数据加工作业】,作业名称为:从结果获取记录。

# 拖拽图元

依次拖拽作业中的从结果获取记录组件和通用中的写日志,依次连线。如下图所示:

copyrecord

# 配置组件属性

1、双击"结果获取记录组件"组件,根据下图所示步骤依次配置。

copyrecord

2、双击"写日志"组件,根据下图所示步骤依次配置。

copyrecord

3、Ctrl+S保存该模型。

# 提交版本

当草稿运行正常后,点击【提交】按钮可以将该版本提交到作业调度,每次修改提交都会生成新的版本,可以看到提交的历史版本,并可以随意切换版本。

参考CDC同步关系型数据库示例中的提交版本

# 编排复制记录打印数据

# 新建转换作业

点击数据加工上的【...】,选择弹出菜单【新建数据加工作业】,作业名称为:复制记录打印数据,类型为离线编排。

# 拖拽图元

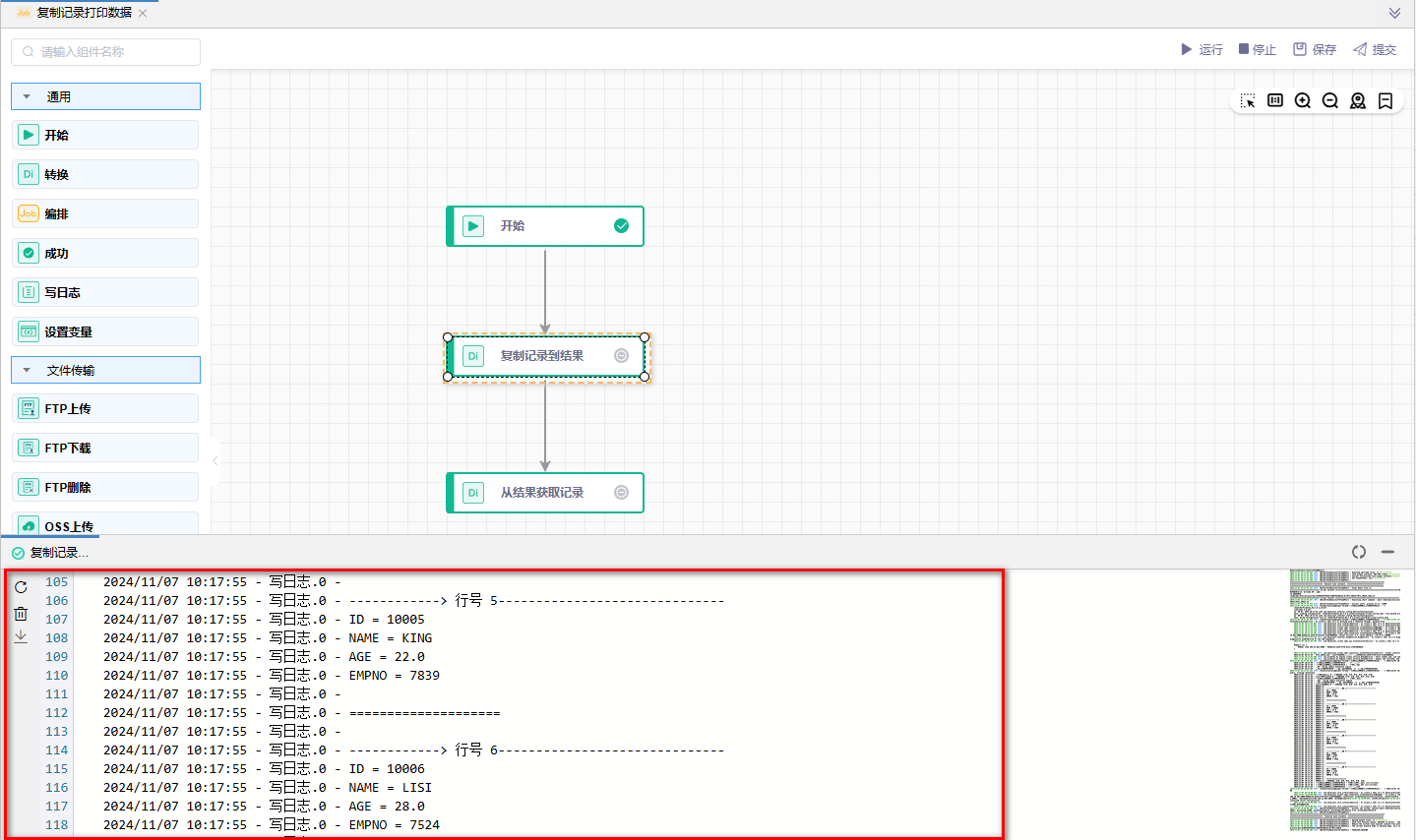
依次拖拽通用中的开始及两个转换,依次连线。如下图所示:

copyrecord

# 配置组件属性

1、双击"开始"组件,根据下图所示步骤依次配置。

copyrecord

2、双击"转换"组件,根据下图所示步骤依次配置。

copyrecord

copyrecord

3、Ctrl+S保存该模型。

# 运行

点击【运行】按钮,可以运行已经开发完毕的场景。

参考CDC同步关系型数据库示例中的运行

# 查看数据

通过图中操作查看数据情况 copyrecord

# 提交版本

当草稿运行正常后,点击【提交】按钮可以将该版本提交到作业调度,每次修改提交都会生成新的版本,可以看到提交的历史版本,并可以随意切换版本。

参考CDC同步关系型数据库示例中的提交版本

← 批量加载示例 拉链表示例 →