# 业务组件
# 业务字典
# 功能描述
业务字典指业务化的枚举类型数据项列表。如:男、女;年、月、日等。
业务字典用在很多模块,比如应用类型、租户类型、角色管理参与者类型的业务字典,分别用在应用管理、租户管理、权限管理模块,可以在业务组件-业务字典界面操作这些业务字典。
# 操作步骤
# 字典类型列表
显示当前所有的业务字典列表,可以进行增删改查、国际化配置、导出等的自定义操作。
查询

新增

修改


删除


国际化配置

导出

# 字典类型详情(字典项列表)
显示当前某一业务字典类型下所有字典项的列表,可以进行增删改查、国际化配置等的自定义操作。
点击字典类型列表中的字典项列按钮链接,可进入当前字典类型的详情页。
查询


新增
填写表单后,点击确定并继续创建可以连续创建字典项。
填写表单后,点击确定则创建完当前字典项后退出弹框。

修改


删除


国际化配置

# 子类型页面
点击字典类型列表中的子类型列按钮链接,可进入子类型页面,在此页面可进行的操作同业务字典的操作类似。
子类型还可以有子孙类型。




# 页面组件
页面组件展示系统的扩展组件,并按照分组来展示。
左侧是分组列表,可以根据分组名来查询。

点击左侧底部新建分组按钮,弹框填写表单确定后可新建分组。


点击新建分组按钮右侧的省略号,可以进行导出全部组件和刷新的操作。

点击分组列表右侧的省略号,在弹出框中可以进行编辑、删除、下载分组的操作。

左侧选中分组,右侧列表展示当前分组下的页面组件,可根据组件名称进行查询。

点击列表中的操作列查看文档按钮链接,可打开当前组件的帮助文档查看。

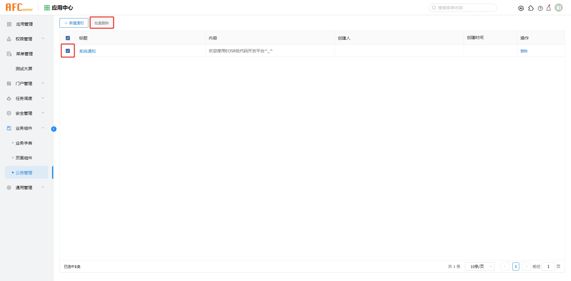
# 公告管理
公告管理页面,展示系统的公告列表,可以进行增删改查等操作。
查询

新增

修改

删除

