# 前置条件
- 已经通过存量表创建了实体。或者手动创建实体,并生成表成功。
- 开发门户 > 资源管理 > 数据源管理: 已有数据源。或者参考 数据源管理 创建数据源
# 创建实体(表不存在)
- 在”开发门户”>”API注册”菜单栏目下,选择左侧树上中介服务节点,点击API创建按钮,选择右侧的”API编排“页签,点击”API编排“按钮,进入在线编排页面。


- 1.1. 或者点击中介服务,点击API编排按钮进入在线编排页面。如下图:

- 在编排页面中,在”实体”目录上点击右键,点击”新建实体集“,进入实体创建页面。


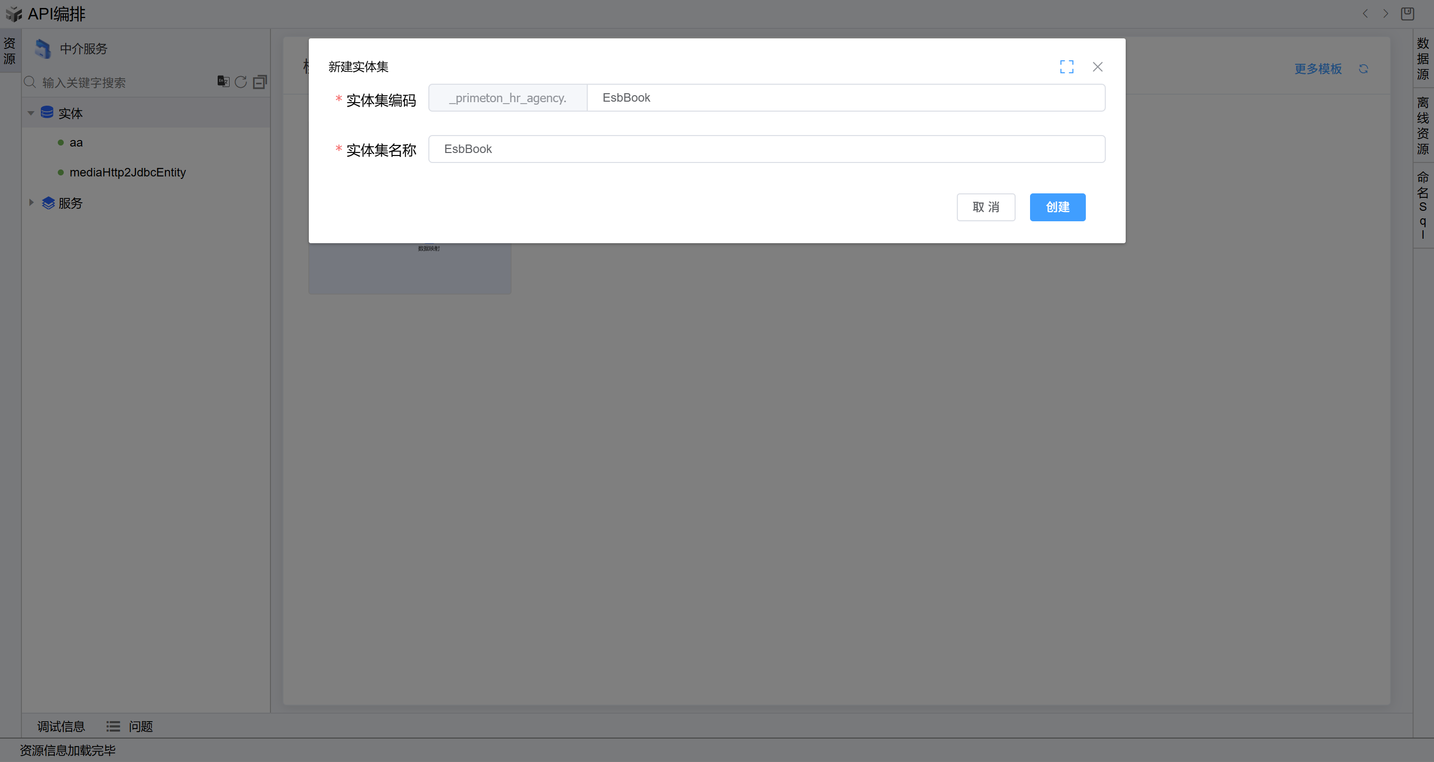
- 在实体集创建页面中,输入实体集编码,实体集名称,点击”创建“按钮,完成实体集创建。

- 在实体创建页面中,从左侧拖动”持久化实体“到画布上。如下图:

- 双击打开实体,填写”显示名称”、”名称”(
实体名称)、”数据库表”(表名称),点击”显示数据库属性“复选框可查看字段的数据库属性,点击”添加基本信息“按钮, 可新增字段。这里作为演示,添加了三个字段:主键id、字段book_name、字段book_desc。如下图:

- 点击右上角“保存”按钮或者按Ctrl+S快捷键,系统提示保存成功。如下图:

- 在左侧“实体”目录下,找到刚刚创建的实体集,点击右键,选择”生成表“,检查数据源和sql脚本,点击”执行脚本“按钮,生成表成功。


# 创建实体(表已存在)
- 在编排页面中,在”实体”目录上点击右键,点击”新建实体集“,进入实体创建页面。

- 在实体集创建页面中,输入实体集编码,实体集名称,点击”创建“按钮,完成实体集创建。

- 在实体创建页面中,点击右侧工具栏的”数据源“,显示所有数据源,点击数据源图标左侧的箭头可查看数据源的表名称列表。这里演示系统表的操作,先点击数据源右侧的”眼睛“图标,
显示系统表信息,通过搜索框输入
afc_user关键字,找到afc_user表,拖动afc_user表到画布上。


- 点击右上角“保存”按钮或者按Ctrl+S快捷键,系统提示保存成功。如下图:
