# 平台配置
本文档主要介绍在主数据平台安装完成后会涉及到的平台配置操作。
# 配置机构和人员
# 新增机构
点击上方菜单栏选择【组织中心】 再选择侧面菜单栏 【机构管理】

将鼠标悬于公司右侧按钮,出现【新建下级机构】菜单并点击。

填写机构编号和机构名称,点击【确定】提交即可创建机构。

# 新增人员
选中左侧的机构,点击【员工信息】 -> 【新建员工】

填写必要信息,然后点击【确定】按钮提交即可。

注意:
1.若初始密码设置为000000,则用户首次登录将强制修改密码。
2.建立员工时,将以填写的账号信息建立账号。
# 分配权限
点击【账号管理】,点击要分配权限的账号的角色数量列。

点击【添加角色】。

勾选要赋予的角色并点击确定。

刷新页面,可以看到上方菜单栏出现了【管理门户】选项卡,点击进入主数据【管理门户】页面。

# 授权主数据业务角色
为用户授权主数据的业务角色,默认为“MDM业务人员”。
对业务人员的账号分配业务角色,参考上面的分配权限
# 配置订阅系统
订阅系统用于后续的订阅配置,在【管理门户】中进入【数据分发】/【订阅系统】菜单:

订阅系统管理支持订阅系统分组,可先创建分组,点击左侧【订阅系统】根节点,在右侧点击【新增】按钮,进入新增分组页面:

填写完信息后,点击【提交】按钮即可创建分组。
点击左侧分组,在右侧点击【新增】按钮,进入新增订阅系统页面。
- 基本信息

- 报文配置

- 通知配置

配置完成后点击【提交】按钮即可创建订阅系统。
# 配置调度引擎
添加DolphinScheduler配置,用于后续的数据采集。
# 前置条件
已部署Apache DolphinScheduler服务并开启了服务注册功能。
# 新建调度引擎
点击上方菜单栏选择【公共资源】 再选择侧面菜单栏 【调度引擎管理】

点击【新增调度引擎】按钮,进入弹窗:

引擎编码必须和${dolphinscheduler部署路径}/master-server/conf/application.yaml 配置文件中的 org.quartz.scheduler.instanceName 保持一致。
注册类型需要选择DolphinScheduler配置的注册类型,一般配置在${dolphinscheduler部署路径}/master-server/conf/dolphinscheduler_env.sh中。
配置完基本信息后,点击【下一步】,配置注册中心信息和其他信息:

配置完成后,点击【确定】完成新增。
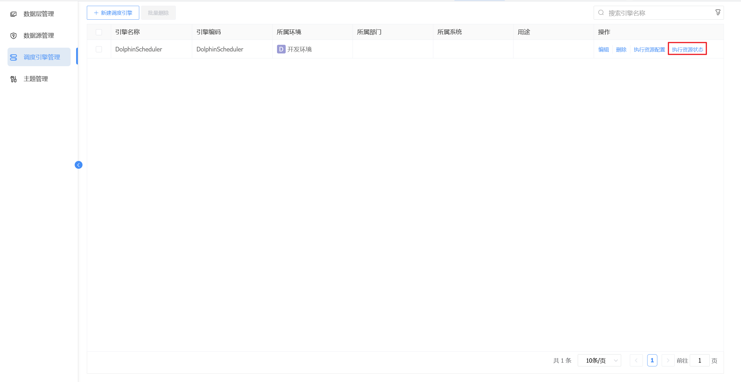
在列表页点击右侧【执行资源状态】按钮,可查看DolphinScheduler节点资源状态。

如下图:

# 角色说明
主数据平台包含了AFCenter、主数据、数据开发、数据质量、数据标准组件,涉及主要角色说明如下表。
| 组件 | 角色名称 | 角色编码 |
|---|---|---|
| AFCenter | 租户管理员 | afc-role-tenant-manager |
| AFCenter | 平台管理员 | afc-role-sys-manager |
| AFCenter | 安全保密管理员 | afc-role-security-manager |
| AFCenter | 安全审计员 | afc-role-audit-manager |
| 主数据 | 主数据管理员 | mdm-role-admin |
| 主数据 | MDM业务人员 | mdm-business-user |
| 数据标准 | 资产管理员 | dam_asset_admin |
| 数据标准 | 资产部门管理员 | dam_asset_org |
| 数据标准 | 资产普通用户 | dam-user |
| 数据开发 | 数据开发人员 | afc-role-dws-project-dev |
| 数据开发 | 数据运维人员 | afc-role-dws-project-operation |
| 数据质量 | 数据质量管理员 | dqms-admin |